

Blumatica Pratiche Edilizie - Rifiuti edili
Elaborazione della documentazione da allegare in fase di progetto in materia di rifiuti del cantiere edile conformemente alle disposizioni di cui al D.L.gs. 152/2006 Parte IV.
Descrizione
Perchè sceglierlo?
- Disponi del modulo per la Dichiarazione dei Rifiuti Speciali che deve essere allegato alla pratica
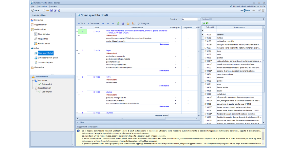
- Disponi di stime tipo della quantità dei rifiuti edili prodotti
- Compili il contratto di appalto per la gestione dei rifiuti edili per il committente
- Compili in automatico tutti i dati anagrafici dei soggetti coinvolti (titolare della pratica, tecnico, impresa) evitando di trascriverli ogni volta
Le funzionalità
- Stima della quantità dei rifiuti sia in mc che in kg.
- Stima della quantità dei rifiuti automaticamente riportata nella dichiarazione dei Rifiuti Speciali.
- Salvataggio del modello personalizzato con possibile riutilizzo per nuove pratiche.
Rifiuti Edili fa parte della suite "Pratiche Edilizie" composta da 2 moduli acquistabili singolarmente:
1. Modelli Unificati: Redazione modelli unificati per rilascio del titolo abitativo, comunicazione fine lavri e SCA.
- Compilazione del modello per: rilascio del Titolo abilitativo, Comunicazione Fine Lavori, Segnalazione Certificata di Agibilità.
- Gestione degli allegati.
- Generazione dei bollettini postali.
2. Rifiuti Edili: Stima quantità di rifiuti edili ed elaborazione della dichiarazione rifiuti speciali.
- Stima della quantità dei rifiuti prodotti dall'intevrento edilizio.
- Compilazione della dichiarazione dei rifiuti speciali.
- Redazione del contratto di appalto per la raccolta, il recuero e lo smaltimento di rifiuti.
Caratteristiche tecniche
Requisiti Minimi di Sistema
Hardware
- CPU: 2 GHz Dual Core
- RAM : 2 GB
- Hardisk : 6 GB (per installazioni full)
Sistemi Operativi supportati
- Microsoft® Windows® 10;
- Microsoft® Windows® 11.
NOTA GENERALE: E’ possibile utilizzare i prodotti Blumatica su Personal Mac Intel-based con OS X Leopard (10.5) o successivi, attraverso l’uso di virtualizzatori quali VMWare, Parallels, Virtual Box o Boot Camp con i sistemi operativi Windows (come sopra indicati). Non è supportata l’attivazione tramite dispositivi di protezione USB. Il corretto funzionamento del software è vincolato alla qualità dell'ambiente Microsoft virtualizzato ed alla quantità di risorse (RAM, HDD e CPU) dedicate che comunque dovranno rispettare i requisiti minimi previsti dallo specifico prodotto Blumatica. I marchi citati sono da ritenersi proprietà dei legittimi proprietari.
UTILIZZO E PROTEZIONE SOFTWARE
I software vengono concessi in licenza d’uso su singolo PC per volta. Al fine di limitare l’utilizzo non autorizzato da parte di terzi, tutti i software sono dotati di un sistema di protezione che richiede il rilascio di un codice di attivazione da parte di Blumatica. Non è possibile ottenere ulteriori codici se non disinstallando/disattivando il software dal precedente PC.
In alternativa, è possibile acquistare delle licenze aggiuntive oppure utilizzare il seguente dispositivo di protezione hardware:
SecurKey - Utilizzi il software previo inserimento della chiave. Puoi installare il software su "n" PC ma utilizzarlo solo dove è inserita la chiave.



Video correlati
