

Blumatica PMO piano di manutenzione dell’opera e delle sue parti
Redigi il Piano di manutenzione dell'opera e delle sue parti, ai sensi dell’Art. 27 del Decreto Legislativo n. 36 del 31 marzo 2023 Allegato I.7, e il Piano di manutenzione della parte strutturale, secondo le NTC.
Descrizione
Il Piano di Manutenzione è l’elaborato obbligatorio del progetto esecutivo con l’obiettivo di mantenere, nel tempo, il valore economico degli immobili nonché le condizioni di funzionalità.
È costituito da tre documenti operativi: manuale d’uso, manuale di manutenzione e programma di manutenzione.
Perchè sceglierlo?
Redigere il Piano di Manutenzione con Blumatica PMO è davvero semplice grazie al completo archivio fornito a corredo dell’applicazione!
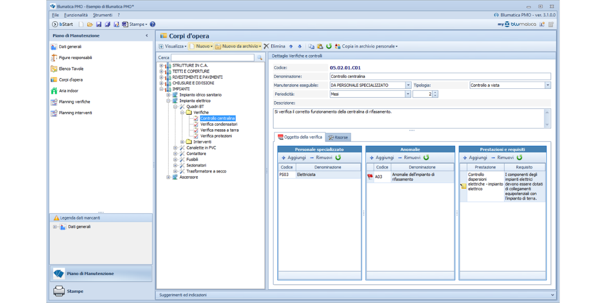
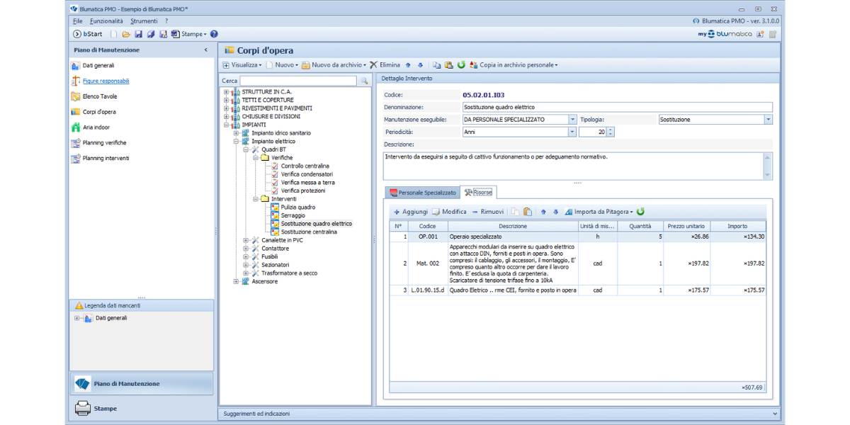
L’identificazione dell’intero sistema edilizio avviene secondo le indicazioni delle norme UNI di settore. La struttura dell'opera e delle sue parti - ossia l'articolazione dei corpi d’opera, unità tecnologiche ed elementi tecnici manutenibili - è rappresentata da una schematizzazione in tre livelli gerarchici per i quali sono già precostituiti i controlli e gli interventi di manutenzione.
I requisiti e le prestazioni, nonché le anomalie da verificare per ogni controllo, sono identificate e codificate con le parti dell’opera.
Da Blumatica Pitagora puoi ricavare i contenuti del sistema edilizio secondo le specifiche definite nel computo metrico estimativo e la quantificazione economica degli interventi di manutenzione e delle attività di verifica da prezzari e listini di ogni regione disponibili gratuitamente qui.
Il visualizzatore CAD integrato consente di acquisire qualsiasi elaborato di progetto in formato DWG, DXF ed altro ancora, per definire le tavole generali dell’opera e la rappresentazione grafica dell’elemento manutenibile.
Integri il Piano di monitoraggio dell’aria interna dell’edificio ai sensi dell’Allegato 2 del DM 11 Gennaio 2017.
Disponi di quanto necessario per dettagliare il Piano di Manutenzione.
Il calendario dei controlli e delle verifiche è automaticamente predisposto in funzione della data di fine lavori.
Redigi il piano di manutenzione dell’opera con il word processor integrato secondo gli standard caratteristici Blumatica.
Blumatica PMO include anche Blumatica PMO Strutture, il modulo per la redazione del piano di manutenzione della parte strutturale dell'opera ai sensi delle NTC. Tale modulo può essere acquistato anche singolarmente.
Caratteristiche tecniche
Requisiti Minimi di Sistema
Hardware
- CPU: 2 GHz Dual Core
- RAM : 2 GB
- Hardisk : 6 GB (per installazioni full)
Sistemi Operativi supportati
- Microsoft® Windows® 7 SP1;
- Microsoft® Windows® 8.1;
- Microsoft® Windows® 10;
- Microsoft® Windows® 11.
NOTA GENERALE: E’ possibile utilizzare i prodotti Blumatica su Personal Mac Intel-based con OS X Leopard (10.5) o successivi, attraverso l’uso di virtualizzatori quali VMWare, Parallels, Virtual Box o Boot Camp con i sistemi operativi Windows (come sopra indicati). Non è supportata l’attivazione tramite dispositivi di protezione USB. Il corretto funzionamento del software è vincolato alla qualità dell'ambiente Microsoft virtualizzato ed alla quantità di risorse (RAM, HDD e CPU) dedicate che comunque dovranno rispettare i requisiti minimi previsti dallo specifico prodotto Blumatica. I marchi citati sono da ritenersi proprietà dei legittimi proprietari.
UTILIZZO E PROTEZIONE SOFTWARE
I software vengono concessi in licenza d’uso su singolo PC per volta. Al fine di limitare l’utilizzo non autorizzato da parte di terzi, tutti i software sono dotati di un sistema di protezione che richiede il rilascio di un codice di attivazione da parte di Blumatica. Non è possibile ottenere ulteriori codici se non disinstallando/disattivando il software dal precedente PC.
In alternativa, è possibile acquistare delle licenze aggiuntive oppure utilizzare il seguente dispositivo di protezione hardware:
- SecurKey - Utilizzi il software previo inserimento della chiave. Puoi installare il software su "n" PC ma utilizzarlo solo dove è inserita la chiave.










Documentazione disponibile
Video correlati
