Blumatica Cantiere FE, aggiornamento assistito dei piani di sicurezza (POS, PSS, PSC)
Aggiornamento assistito dei piani di sicurezza (POS, PSS, PSC) con elaborazione guidata delle revisioni per la redazione delle integrazioni agli elaborati iniziali. Rendiamo facile coordinare il cantiere.
Descrizione
Perchè sceglierlo?
Definisci, per qualsiasi piano di sicurezza, illimitate revisioni e recuperi in qualsiasi momento tutte quelle superate.
Le verifiche da eseguire in cantiere sono ottenute dal PSC anche in funzione delle lavorazioni e/o interferenze corrispondenti alla data di pianificazione del sopralluogo.
Dal PSC puoi estrarre tutte le liste di controllo per verificare l’intera applicazione delle prescrizioni previste
Le variazioni del PSC sono ricavate in automatico anche dall’esito dei sopralluoghi eseguiti in cantiere.
Le variazioni rispetto alla revisione precedente sono evidenziate in tempo reale e, con esse, sono visualizzati i contenuti da integrare nel piano di sicurezza.
Gli elaborati da redigere (verbali e comunicazioni) vengono suggeriti in funzione dei risultati ottenuti dai sopralluoghi.
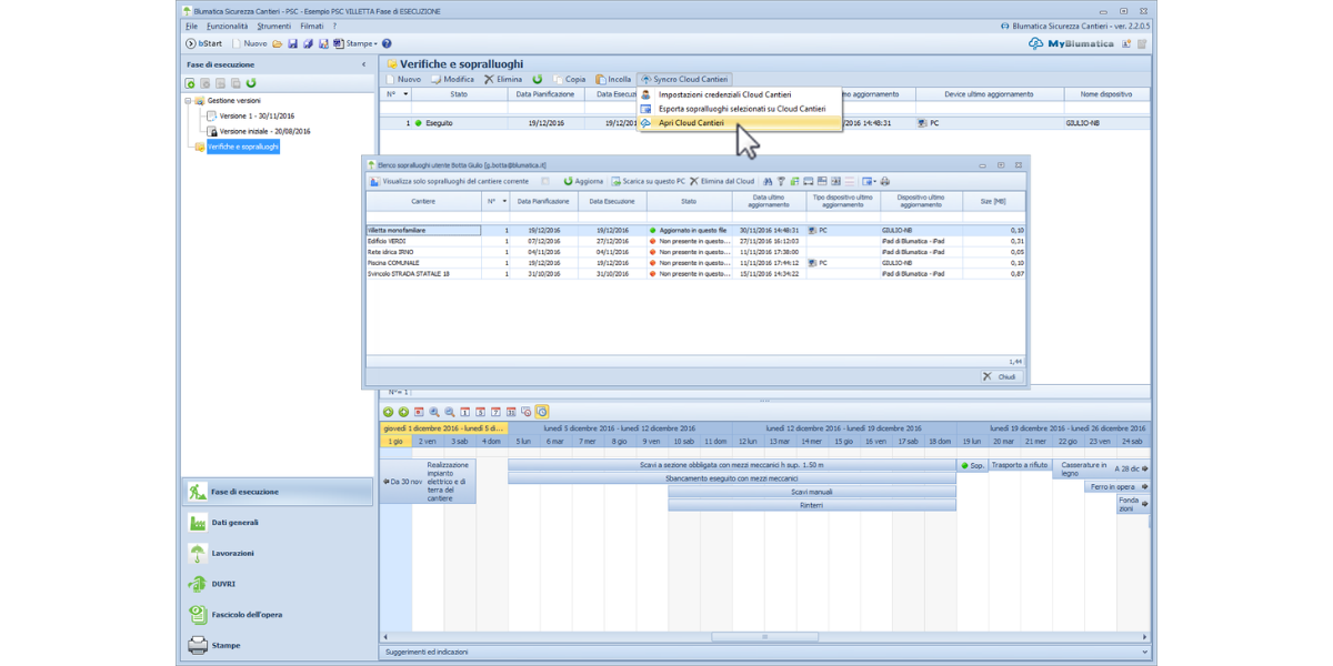
Disponi di Cloud Cantieri per gestire, con dispositivi mobili Android, i sopralluoghi e le verifiche in cantiere.
Aggiorni il cronoprogramma dei lavori in cantiere visualizzando anche le variazioni rispetto alla pianificazione precedente.
Le funzionalità
-
Gestione automatica della revisione principale e di quelle relative a singole sezioni del piano di sicurezza
- Cloud Cantieri: esportazione sulla nuvola dei sopralluoghi definiti nel PSC, acquisizione su dispositivi mobile per eseguire le verifiche in cantiere e invio dei dati dal dispositivo mobile al Cloud per aggiornare il PSC
- Sincronizzazione di sopralluoghi e attività eseguite su cloud free
- Coordinatore FE (App): web app gratuita per eseguire i sopralluoghi in cantiere con dispositivi mobile
- Il coordinamento delle lavorazioni interferenti è automaticamente aggiornato con le variazioni del cronoprogramma dei lavori
- Stampa di verbali, ordine di sospensione lavori, comunicazioni ad imprese, committenti e organi di vigilanza e tutta la documentazione in capo al CSP

Nuova Web App - Coordinatore FE
La nuova web app è integrata nella piattaforma Blumatica Direzione Lavori e per l'utilizzo è richiesta l'attivazione della licenza di quest'ultima, anche nella versione free.
Perchè sceglierla?
Esegui le verifiche contenute in ogni sopralluogo in modalità offline e sincronizzi i dati quando disponi di connessione internet
Le liste di controllo estratte dal PSC sono ordinate per argomenti, contengono tutte le prescrizioni e tutte le misure previste nel PSC che il CSE dovrà verificare
In Blumatica Sicurezza Cantieri acquisisci i dati del sopralluogo aggiornati su Blumatica Direzione Lavori, adegui il PSC all’evoluzione e predisponi in automatico per ogni impresa:
- Lettera di contestazione di non conformità
- Verbale di sospensione lavori
- Comunicazione inadempienza ASL e Direzione Provinciale del Lavoro
- Sospensione dei lavori per pericolo grave e imminente
Le Funzionalità
- Accedi ai sopralluoghi con Coordinatore FE dalla piattaforma Blumatica Direzione Lavori, rilevi i dati, documenti gli esiti delle check list anche in modalità offline.
- Per ogni non conformità e/o pericolo grave rilevato in cantiere puoi associare, oltre alla descrizione, un’immagine dalla fotocamera o dal rullino/galleria fotografica
- Grazie al cronoprogramma, oltre a controllare l’esecuzione di ogni lavorazione, puoi aggiornare le date secondo l’esecuzione effettiva in modo da poter adeguare la sezione specifica del PSC

Cantiere FE (App) è scaricabile gratuitamente negli Store per IOS e Android
Caratteristiche tecniche
Hardware
- CPU: 2 GHz Dual Core
- RAM : 2 GB
- Hardisk : 6 GB (per installazioni full)
Sistemi Operativi supportati
- Microsoft® Windows® 10;
- Microsoft® Windows® 11.
NOTA GENERALE: E’ possibile utilizzare i prodotti Blumatica su Personal Mac Intel-based con OS X Leopard (10.5) o successivi, attraverso l’uso di virtualizzatori quali VMWare, Parallels, Virtual Box o Boot Camp con i sistemi operativi Windows (come sopra indicati). Non è supportata l’attivazione tramite dispositivi di protezione USB. Il corretto funzionamento del software è vincolato alla qualità dell'ambiente Microsoft virtualizzato ed alla quantità di risorse (RAM, HDD e CPU) dedicate che comunque dovranno rispettare i requisiti minimi previsti dallo specifico prodotto Blumatica. I marchi citati sono da ritenersi proprietà dei legittimi proprietari.
UTILIZZO E PROTEZIONE SOFTWARE
I software vengono concessi in licenza d’uso su singolo PC per volta. Al fine di limitare l’utilizzo non autorizzato da parte di terzi, tutti i software sono dotati di un sistema di protezione che richiede il rilascio di un codice di attivazione da parte di Blumatica. Non è possibile ottenere ulteriori codici se non disinstallando/disattivando il software dal precedente PC.
In alternativa, è possibile acquistare delle licenze aggiuntive oppure utilizzare il seguente dispositivo di protezione hardware:
- SecurKey - Utilizzi il software previo inserimento della chiave. Puoi installare il software su "n" PC ma utilizzarlo solo dove è inserita la chiave.
